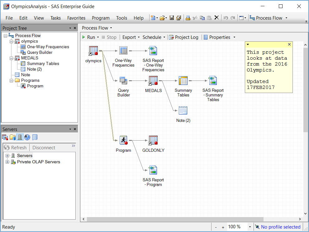
Verrijk je kennis over SAS Viya, SAS Visual Analytics en SAS Enterprise Guide
In dit stuk presenteren we een overzicht van ons 100% leveranciersonafhankelijke BI & Analytics onderzoek naar de softwareleverancier SAS en zijn productportfolio (zoals SAS Viya, SAS Visual Analytics en SAS Enterprise Guide). SAS BI & Analytics scoort in onze studie beter dan Qlik maar behoorlijk slechter dan Microsoft. SAS is in een vergelijking op de verschillende BI-onderdelen van het productportfolio het meest sterk in artificial intelligence en het minst sterk in multidimensionale modellen. De belangrijkste voor- en nadelen van SAS Business Analytics, binnen de context van BI & Analytics, hebben we per thema (BI, big data, data analytics, AI en datascience) voor je klaargezet. Ook benoemen we de onderscheidende kenmerken van de meest populaire producten zoals SAS Viya, SAS Visual Analytics en SAS Enterprise Guide et cetera.
Hoe scoort SAS BI & Analytics op bepaalde onderdelen?
In ons onderzoek analyseerden we tevens de verschillende tools van SAS software. We onderzochten maar liefst 720 aspecten. Het onderzoek is uitgevoerd vanuit een totaal onafhankelijk perspectief (we zijn niet gebonden aan enige leverancier) en onze jarenlange ervaring in de Data Integratie-markt. De hieronder getoonde visualisatie illustreert de sterke en minder sterke kanten van SAS Business Analytics in vergelijking met de belangrijkste concurrenten.
Figuur 1: Sterkte-zwakte analyse van de leverancier SAS BI & Analytics. Een leverancier kan maximaal 100% scoren. Bron: de BI & Analytics Guide 2025. Heb je behoefte aan extra informatie over onze BI & Analytics-gids? Klik hier om deze kopersgids te downloaden.
De SAS-analyse is tot stand gekomen door heel veel openbare big data te verzamelen en die vervolgens gedetailleerd te analyseren. Meer dan 9.263 documenten hebben we in de afgelopen jaren van SAS onder de loep genomen. In dit proces hebben zowel algoritmes als de materiedeskundigheid van een BI-adviseur op het gebied van BI & Analytics een voorname rol gespeeld bij het finaliseren van het validatieproces.De BI & Analytics Guide™ 2025 In onze 100% leveranciersonafhankelijke BI & Analytics Guide hebben we alle ins en outs van SAS voor je verzameld. Je krijgt toegang tot honderden (kortere) trainingen, tech talks, colleges, demo’s, tutorials, enzovoorts en beschikt altijd over het laatste BI- & AI-nieuws. Daarnaast begeleidt deze gids je in het verdiepen van je kennis over BI & Analytics.
SAS en het complete BI & Analytics productportfolio
De leverancier SAS heeft (minimaal) 89 producten in de sfeer van BI & Analytics. Op volgorde van populariteit zetten we de belangrijkste hier op een rij:
Wat is SAS Business Analytics?
Andere namen waaronder dit softwareproduct bekend staat: SAS Business Intelligence, sas platform
In deze sectie geven we een beschrijving van SAS Business Analytics, inclusief de kenmerken en eventuele gerelateerde producten. Deze productgroep bestaat uit SAS Viya, SAS Visual Analytics, SAS Enterprise Guide, Dataflux, SAS/ACCESS, SAS Enterprise Miner, SAS Data Integration, SAS Event Stream Processing, SAS Customer Intelligence, SAS Visual Data Mining, SAS Cloud Analytic, SAS Business Rules Manager, SAS Data Management, SAS Data Quality, SAS BI Dashboard, SAS Visual Text Analytics, SAS Visual Statistics, SAS Mobile BI, SAS Web Report Studio, SAS Field Quality Analytics, SAS Federation Server, SAS Enterprise BI, SAS Grid Manager, SAS Text Miner, SAS Intelligent Decisioning, SAS Web Server, SAS Data Loader, SAS OLAP Server, SAS LASR Analytic Server, SAS Web Analytics, SAS Visual Investigator, SAS OLAP Cube Studio, SAS Real-time Decision Manager, SAS Forecasting, SAS Marketing Automation, SAS Master Data Management, SAS Energy Forecasting, SAS Data Preparation, SAS OLAP Cubes, SAS Data Surveyor, Information Map Studio, SAS Cloud Analytics, SAS Information Delivery Portal, SAS Asset Performance Analytics, SAS Fraud Framework, SAS Deep Learning, SAS Office Analytics, SAS Risk Modeling, SAS Data Explorer, SAS Analytics Platform, SAS Data Science, SAS Text Analytics, SAS ETL Studio, SAS Data Governance, SAS Visual Data Discovery, SAS Sentiment Analysis Studio, SAS Advanced Analytics, SAS Production Quality Analytics, SAS Big Data, SAS Banking Analytics, SAS Business Intelligence Platform, SAS Data Integration Server, SAS Data Warehouse, SAS Machine Learning, SAS Predictive Analytics, SAS Artificial Intelligence, SAS Omnichannel Analytics, SAS Natural Language Processing, SAS Federal Data Management en SAS Visual Data Governance. Dit product / deze groep producten kenmerkt zich onder andere door de volgende features:
- analytics
- artificial intelligence
- business intelligence
- dashboards
- data-analyse
- datamanagement
- datamining
- logistische regressie
- predictive analytics
- visual analytics
Wil je alles weten over alle eigenschappen (100+) van SAS Business Analytics? Download dan hier onze BI & Analytics Guide™ 2025.
Wil je een SAS Business Analytics specialist inhuren?
Overweeg je een externe SAS Business Analytics consultant aan te trekken die voor jou een berg werk kan verzetten en een SAS Business Analytics-applicatie kan implementeren? Je kunt altijd een beroep doen op de SAS Business Analytics-specialisten van Passionned Group. SAS Business Analytics ontwikkelaars in dienst nemen is soms omslachtig en duur. Laat hier een bericht achter en we onderzoeken voor jou de businesskansen.



Wat is SAS Viya?
Andere namen waaronder dit softwareproduct bekend staat: Viya
In deze paragraaf beschrijven we SAS Viya, inclusief de kenmerken en eventuele gerelateerde producten. Deze productgroep bestaat uit SAS Viya Visual Analytics. Dit product / deze groep producten kenmerkt zich onder andere door de volgende features:
- advanced analytics
- analytics
- analytics platform
- authenticatie
- CAS
- datamanagement
- in-memory
- machine learning
- Python
- R
Ben je benieuwd naar alle karakteristieken (100+) van SAS Viya? Download dan hier onze BI & Analytics Guide™ 2025.



Wat is SAS Viya Visual Analytics?
In deze sectie geven we een beschrijving van SAS Viya Visual Analytics, inclusief de kenmerken en eventuele gerelateerde producten. Dit product / deze groep producten kenmerkt zich onder andere door de volgende features:
- analytics
- dashboards
- data discovery
- datavisualisatie
- machine learning
- rapporten
- SDK
- text analytics
- visual analytics
- visual text analytics
Ben je benieuwd naar alle functionaliteiten (100+) van SAS Viya Visual Analytics? Bestel dan hier de BI & Analytics Guide™ 2025.



Wat is SAS Visual Analytics?
Andere namen waaronder dit softwareproduct bekend staat: Visual Analytics SAS
Onder deze kop beschrijven we SAS Visual Analytics, inclusief de kenmerken en eventuele gerelateerde producten. Deze productgroep bestaat uit SAS Visual Analytics App, SAS Visual Analytics Designer en SAS Visual Analytics Hub. SAS Visual Analytics kenmerkt zich onder andere door de volgende functionaliteiten:
- analytics
- Android
- dashboards
- data-analyse
- interactive reports
- iOS
- natural language
- rapporten
- visual analytics
- Windows
Wil je alles weten over alle functionaliteiten (100+) van SAS Visual Analytics? Download dan hier onze BI & Analytics Guide™ 2025.



Wat is SAS Visual Analytics App?
In dit deel geven we een beschrijving van SAS Visual Analytics App, inclusief de kenmerken en eventuele gerelateerde producten. Het product SAS Visual Analytics App kenmerkt zich onder andere door de volgende features:
- analytics
- Android
- dashboards
- data-analyse
- interactive reports
- iOS
- Microsoft 365
- natural language
- visual analytics
- Windows
Ben je benieuwd naar alle features (100+) van SAS Visual Analytics App? Open dan hier de BI & Analytics Guide™ 2025.



Wat is SAS Visual Analytics Designer?
In deze paragraaf geven we een beschrijving van SAS Visual Analytics Designer, inclusief de kenmerken en eventuele gerelateerde producten. De SAS Visual Analytics Designer-software kenmerkt zich onder andere door de volgende features:
- analytics
- Android
- dashboards
- data-analyse
- interactive reports
- iOS
- natural language
- Python
- visual analytics
- Windows
Ben je benieuwd naar alle functionaliteiten (100+) van SAS Visual Analytics Designer? Open dan hier de BI & Analytics Guide™ 2025.



Wat is SAS Visual Analytics Hub?
In deze paragraaf geven we een beschrijving van SAS Visual Analytics Hub, inclusief de kenmerken en eventuele gerelateerde producten. SAS Visual Analytics Hub kenmerkt zich onder andere door de volgende eigenschappen:
- analytics
- analytics hub
- Android
- dashboards
- data-analyse
- data discovery
- interactive reports
- natural language
- rapporten
- visual analytics
Ben je benieuwd naar alle karakteristieken (100+) van SAS Visual Analytics Hub? Download dan hier onze BI & Analytics Guide™ 2025.



Wat is SAS Enterprise Guide?
Andere namen waaronder dit softwareproduct bekend staat: Enterprise Guide
In deze paragraaf geven we een beschrijving van SAS Enterprise Guide, inclusief de kenmerken en eventuele gerelateerde producten. Dit product / deze groep producten kenmerkt zich onder andere door de volgende features:
- advanced analytics
- analytics
- business intelligence
- data-analyse
- OLAP
- rapporten
- Windows
Ben je nieuwsgierig naar alle karakteristieken (100+) van SAS Enterprise Guide? Download dan hier onze BI & Analytics Guide™ 2025.



Wat is Dataflux?
Onder deze kop portretteren we Dataflux, inclusief de kenmerken en eventuele gerelateerde producten. Deze productgroep bestaat uit Dataflux Data Management Studio, Dataflux Data Management Server en Dataflux Authentication Server. Dataflux kenmerkt zich onder andere door de volgende features:
- analytics
- authenticatie
- bedrijfsregels
- data-integratie
- data governance
- datakwaliteit
- datakwaliteitserver
- datamanagement
- dataprofilering
- MDM
Wil je alles weten over alle functionaliteiten (100+) van Dataflux? Open dan hier de BI & Analytics Guide™ 2025.



Wat is Dataflux Data Management Studio?
Hieronder beschrijven we Dataflux Data Management Studio, inclusief de kenmerken en eventuele gerelateerde producten. Dataflux Data Management Studio kenmerkt zich onder andere door de volgende features:
- bedrijfsregels
- data-integratie
- datakwaliteit
- datakwaliteitserver
- datamanagement
- dataprofilering
- rapporten
- real-time
- stream processing
- XML
Ben je nieuwsgierig naar alle functionaliteiten (100+) van Dataflux Data Management Studio? Download dan hier onze BI & Analytics Guide™ 2025.



Wat is Dataflux Data Management Server?
In deze sectie beschrijven we de belangrijkste features van Dataflux Data Management Server, inclusief de kenmerken en eventuele gerelateerde producten. Het product Dataflux Data Management Server kenmerkt zich onder andere door de volgende features:
- authenticatie
- data-integratie
- data governance
- datakwaliteit
- datamanagement
- Linux
- ODBC
- real-time
- REST API’s
- Unix
Ben je benieuwd naar alle karakteristieken (100+) van Dataflux Data Management Server? Download dan hier onze BI & Analytics Guide™ 2025.



Wat is Dataflux Authentication Server?
Hieronder portretteren we Dataflux Authentication Server, inclusief de kenmerken en eventuele gerelateerde producten. Dit product / deze groep producten kenmerkt zich onder andere door de volgende features:
- authenticatie
- data-integratie
- datamanagement
- Linux
- Unix
Ben je benieuwd naar alle functionaliteiten (100+) van Dataflux Authentication Server? Download dan hier onze BI & Analytics Guide™ 2025.



Wat is SAS/ACCESS?
In dit deel geven we een beschrijving van SAS/ACCESS, inclusief de kenmerken en eventuele gerelateerde producten. De SAS/ACCESS-software kenmerkt zich onder andere door de volgende features:
- Amazon Redshift
- Amazon Web Services
- data-analyse
- native
- Salesforce
- SQL
- statistische analyse
- web services
Ben je benieuwd naar alle functionaliteiten (100+) van SAS/ACCESS? Bestel dan hier de BI & Analytics Guide™ 2025.



Wat is SAS Enterprise Miner?
In deze paragraaf portretteren we SAS Enterprise Miner, inclusief de kenmerken en eventuele gerelateerde producten. Dit product / deze groep producten kenmerkt zich onder andere door de volgende functionaliteiten:
- advanced analytics
- analytics
- datamining
- fraud detection
- java
- klantsegmentatie
- machine learning
- neuraal netwerk
- PMML
- predictive models
Wil je alles weten over alle functionaliteiten (100+) van SAS Enterprise Miner? Open dan hier de BI & Analytics Guide™ 2025.



Wat is SAS Data Integration?
In dit deel portretteren we SAS Data Integration, inclusief de kenmerken en eventuele gerelateerde producten. Deze productgroep bestaat uit SAS Data Integration Studio. Dit product / deze groep producten kenmerkt zich onder andere door de volgende eigenschappen:
- analytics
- business intelligence
- connectiviteit
- data-integratie
- datakwaliteit
- gegevensopschoning
- metadata management
- schaalbaarheid
Ben je nieuwsgierig naar alle features (100+) van SAS Data Integration? Bestel dan hier de BI & Analytics Guide™ 2025.



Wat is SAS Data Integration Studio?
Andere namen waaronder dit softwareproduct bekend staat: Data Integration Studio, SAS DI Studio
Hieronder beschrijven we SAS Data Integration Studio, inclusief de kenmerken en eventuele gerelateerde producten. Dit product / deze groep producten kenmerkt zich onder andere door de volgende functionaliteiten:
- connectiviteit
- data-integratie
- dataconnectiviteit
- datakwaliteit
- datamanagement
- gegevensopschoning
- MapReduce
- metadata management
- real-time
- Teradata
Ben je nu nieuwsgierig geworden naar alle karakteristieken (100+) van SAS Data Integration Studio? Download dan hier onze BI & Analytics Guide™ 2025.



Wat is SAS Event Stream Processing?
In deze sectie geven we een beschrijving van SAS Event Stream Processing, inclusief de kenmerken en eventuele gerelateerde producten. Dit product / deze groep producten kenmerkt zich onder andere door de volgende features:
- analytics
- event stream
- kubernetes
- lineaire regressie
- machine learning
- meervoudige lineaire regressie
- real-time
- streaming
- stream processing
- Windows
Wil je alles weten over alle features (100+) van SAS Event Stream Processing? Download dan hier onze BI & Analytics Guide™ 2025.



Wat is SAS Customer Intelligence?
In deze paragraaf beschrijven we de belangrijkste features van SAS Customer Intelligence, inclusief de kenmerken en eventuele gerelateerde producten. Deze productgroep bestaat uit SAS Customer Intelligence 360. De SAS Customer Intelligence-software kenmerkt zich onder andere door de volgende features:
- analytics
- Android
- customer intelligence
- datamanagement
- decision management
- iOS
- machine learning
- native
- real-time
- SDK
Ben je nu nieuwsgierig geworden naar alle functionaliteiten (100+) van SAS Customer Intelligence? Download dan hier onze BI & Analytics Guide™ 2025.



Wat is SAS Customer Intelligence 360?
Andere namen waaronder dit softwareproduct bekend staat: SAS 360
Hieronder geven we een beschrijving van SAS Customer Intelligence 360, inclusief de kenmerken en eventuele gerelateerde producten. Het product SAS Customer Intelligence 360 kenmerkt zich onder andere door de volgende features:
- analytics
- customer intelligence
- datavisualisatie
- machine learning
- marketing analytics
- native
- rapporten
- real-time
- repository
- visual analytics
Ben je nieuwsgierig naar alle functionaliteiten (100+) van SAS Customer Intelligence 360? Open dan hier de BI & Analytics Guide™ 2025.



Wat is SAS Visual Data Mining?
In deze paragraaf geven we een beschrijving van SAS Visual Data Mining, inclusief de kenmerken en eventuele gerelateerde producten. Het product SAS Visual Data Mining kenmerkt zich onder andere door de volgende eigenschappen:
- algoritmes
- analytics
- datamining
- data wrangling
- in-memory
- machine learning
- machine learning modellen
- reinforcement learning
- visual analytics
- visuele datamining
Ben je nieuwsgierig naar alle functionaliteiten (100+) van SAS Visual Data Mining? Bestel dan hier de BI & Analytics Guide™ 2025.



Wat is SAS Cloud Analytic?
Andere namen waaronder dit softwareproduct bekend staat: SAS Cloud Analytics
In deze paragraaf geven we een beschrijving van SAS Cloud Analytic, inclusief de kenmerken en eventuele gerelateerde producten. Deze productgroep bestaat uit SAS Cloud Analytic Services. De SAS Cloud Analytic-software kenmerkt zich onder andere door de volgende functionaliteiten:
- advanced analytics
- analytics
- CAS
- cloud analytics
- cloud computing
- datamanagement
- deep learning
- REST API’s
- SaaS
- visual analytics
Ben je nieuwsgierig naar alle karakteristieken (100+) van SAS Cloud Analytic? Download hier direct onze BI & Analytics Guide™ 2025.



Wat is SAS Cloud Analytic Services?
In deze paragraaf geven we een beschrijving van SAS Cloud Analytic Services, inclusief de kenmerken en eventuele gerelateerde producten. De SAS Cloud Analytic Services-software kenmerkt zich onder andere door de volgende eigenschappen:
- advanced analytics
- analytics
- CAS
- cloud analytics
- datakwaliteit
- datamanagement
- deep learning
- high-performance analytics
- REST API’s
- SaaS
Ben je benieuwd naar alle features (100+) van SAS Cloud Analytic Services? Open dan hier de BI & Analytics Guide™ 2025.



Wat is SAS Business Rules Manager?
Andere namen waaronder dit softwareproduct bekend staat: Business Rules Manager
In deze paragraaf beschrijven we de belangrijkste features van SAS Business Rules Manager, inclusief de kenmerken en eventuele gerelateerde producten. De SAS Business Rules Manager-software kenmerkt zich onder andere door de volgende features:
- bedrijfsregels
- business intelligence
- data-integratie
- datamanagement
- repository
- z/OS
Ben je benieuwd naar alle eigenschappen (100+) van SAS Business Rules Manager? Download hier direct onze BI & Analytics Guide™ 2025.



Wat is SAS Data Management?
Onder deze kop beschrijven we SAS Data Management, inclusief de kenmerken en eventuele gerelateerde producten. Dit product / deze groep producten kenmerkt zich onder andere door de volgende eigenschappen:
- analytics
- big data
- data-analyse
- data-integratie
- data governance
- datakwaliteit
- datamanagement
- data science
- MDM
- real-time
Ben je nu nieuwsgierig geworden naar alle karakteristieken (100+) van SAS Data Management? Bestel dan hier de BI & Analytics Guide™ 2025.



Wat is SAS Data Quality?
In dit deel beschrijven we SAS Data Quality, inclusief de kenmerken en eventuele gerelateerde producten. Deze productgroep bestaat uit SAS Data Quality Server. De SAS Data Quality-software kenmerkt zich onder andere door de volgende functionaliteiten:
- analytics
- bedrijfsregels
- CAS
- cloud services
- datakwaliteit
- datakwaliteit management
- datakwaliteitserver
- datamanagement
- datapreparatie
- gegevensopschoning
Ben je benieuwd naar alle eigenschappen (100+) van SAS Data Quality? Bestel dan hier de BI & Analytics Guide™ 2025.



Wat is SAS Data Quality Server?
In deze sectie beschrijven we de belangrijkste features van SAS Data Quality Server, inclusief de kenmerken en eventuele gerelateerde producten. De SAS Data Quality Server-software kenmerkt zich onder andere door de volgende functionaliteiten:
- data-analyse
- data-integratie
- datakwaliteit
- datakwaliteitserver
- datamanagement
- datapreparatie
- gegevensopschoning
- Python
- self-service data-integratie
- Windows
Ben je benieuwd naar alle features (100+) van SAS Data Quality Server? Bestel dan hier de BI & Analytics Guide™ 2025.



Wat is SAS BI Dashboard?
Hieronder beschrijven we de belangrijkste features van SAS BI Dashboard, inclusief de kenmerken en eventuele gerelateerde producten. Het product SAS BI Dashboard kenmerkt zich onder andere door de volgende functionaliteiten:
- analytics
- artificial intelligence
- augmented analytics
- business intelligence
- dashboards
- infrastructuur
- machine learning
- natural language
- visual analytics
- XML
Ben je nu nieuwsgierig geworden naar alle features (100+) van SAS BI Dashboard? Download dan hier onze BI & Analytics Guide™ 2025.



Wat is SAS Visual Text Analytics?
Onder deze kop beschrijven we de belangrijkste features van SAS Visual Text Analytics, inclusief de kenmerken en eventuele gerelateerde producten. SAS Visual Text Analytics kenmerkt zich onder andere door de volgende features:
- analytics
- data-analyse
- machine learning
- natural language
- ongestructureerde data
- sentimentanalyse
- tekstanalyse
- text analytics
- visual analytics
- visual text analytics
Ben je nieuwsgierig naar alle features (100+) van SAS Visual Text Analytics? Download dan hier onze BI & Analytics Guide™ 2025.



Wat is SAS Visual Statistics?
Onder deze kop geven we een beschrijving van SAS Visual Statistics, inclusief de kenmerken en eventuele gerelateerde producten. Het product SAS Visual Statistics kenmerkt zich onder andere door de volgende features:
- analytics
- clusteranalyse
- data-analyse
- in-memory
- lineaire regressie
- logistische regressie
- natural language
- predictive models
- Python
- visual analytics
Ben je nieuwsgierig naar alle functionaliteiten (100+) van SAS Visual Statistics? Download hier direct onze BI & Analytics Guide™ 2025.



Wat is SAS Mobile BI?
In deze paragraaf beschrijven we de belangrijkste features van SAS Mobile BI, inclusief de kenmerken en eventuele gerelateerde producten. Het product SAS Mobile BI kenmerkt zich onder andere door de volgende eigenschappen:
- analytics
- Android
- augmented analytics
- datavisualisatie
- iOS
- iPad
- iPhone
- notificaties
- visual analytics
- Windows
Ben je nieuwsgierig naar alle functionaliteiten (100+) van SAS Mobile BI? Download dan hier onze BI & Analytics Guide™ 2025.



Wat is SAS Web Report Studio?
Hieronder beschrijven we de belangrijkste features van SAS Web Report Studio, inclusief de kenmerken en eventuele gerelateerde producten. De SAS Web Report Studio-software kenmerkt zich onder andere door de volgende features:
- analytics
- business intelligence
- business intelligence platform
- data science
- forecasting
- java
- rapporten
- streaming
- visual analytics
Ben je nieuwsgierig naar alle eigenschappen (100+) van SAS Web Report Studio? Download dan hier onze BI & Analytics Guide™ 2025.



Wat is SAS Field Quality Analytics?
Hieronder beschrijven we SAS Field Quality Analytics, inclusief de kenmerken en eventuele gerelateerde producten. De SAS Field Quality Analytics-software kenmerkt zich onder andere door de volgende features:
- analytics
- data-analyse
- field quality analytics
- IoT
- predictive analytics
- production quality analytics
- quality analytics
- rapporten
- root cause analyse
- tijdreeks
Ben je nu nieuwsgierig geworden naar alle functionaliteiten (100+) van SAS Field Quality Analytics? Download hier direct onze BI & Analytics Guide™ 2025.



Wat is SAS Federation Server?
In dit deel portretteren we SAS Federation Server, inclusief de kenmerken en eventuele gerelateerde producten. De SAS Federation Server-software kenmerkt zich onder andere door de volgende eigenschappen:
- analytics
- analytics platform
- authenticatie
- big data
- caching
- data-analyse
- datavirtualisatie
- rapporten
- SQL
- Teradata
Ben je nu nieuwsgierig geworden naar alle functionaliteiten (100+) van SAS Federation Server? Bestel dan hier de BI & Analytics Guide™ 2025.



Wat is SAS Enterprise BI?
Hieronder beschrijven we SAS Enterprise BI, inclusief de kenmerken en eventuele gerelateerde producten. Deze productgroep bestaat uit SAS Enterprise BI Server. Het product SAS Enterprise BI kenmerkt zich onder andere door de volgende functionaliteiten:
- analytics
- augmented analytics
- business intelligence
- dashboards
- data-analyse
- data-integratie
- datamanagement
- enterprise business intelligence
- Microsoft Office
- rapporten
Ben je nieuwsgierig naar alle eigenschappen (100+) van SAS Enterprise BI? Bestel dan hier de BI & Analytics Guide™ 2025.



Wat is SAS Enterprise BI Server?
In dit deel beschrijven we SAS Enterprise BI Server, inclusief de kenmerken en eventuele gerelateerde producten. De SAS Enterprise BI Server-software kenmerkt zich onder andere door de volgende functionaliteiten:
- analytics
- augmented analytics
- business intelligence
- enterprise business intelligence
- Linux
- Microsoft Office
- rapporten
- Red Hat
- Solaris
- Windows
Ben je benieuwd naar alle features (100+) van SAS Enterprise BI Server? Bestel dan hier de BI & Analytics Guide™ 2025.



Wat is SAS Grid Manager?
In dit deel beschrijven we de belangrijkste features van SAS Grid Manager, inclusief de kenmerken en eventuele gerelateerde producten. SAS Grid Manager kenmerkt zich onder andere door de volgende functionaliteiten:
- analytics
- datamanagement
- distributed computing
- forecasting
- high availability
- load balancing
- native
- parallel processing
- text mining
- web services
Ben je nieuwsgierig naar alle features (100+) van SAS Grid Manager? Bestel dan hier de BI & Analytics Guide™ 2025.



Wat is SAS Text Miner?
Hieronder beschrijven we de belangrijkste features van SAS Text Miner, inclusief de kenmerken en eventuele gerelateerde producten. Dit product / deze groep producten kenmerkt zich onder andere door de volgende functionaliteiten:
- algoritmes
- analytics
- data-analyse
- datamining
- in-memory
- rapporten
- sentimentanalyse
- tekstanalyse
- text mining
- Unix
Ben je nieuwsgierig naar alle features (100+) van SAS Text Miner? Download hier direct onze BI & Analytics Guide™ 2025.



Wat is SAS Intelligent Decisioning?
Onder deze kop beschrijven we de belangrijkste features van SAS Intelligent Decisioning, inclusief de kenmerken en eventuele gerelateerde producten. De SAS Intelligent Decisioning-software kenmerkt zich onder andere door de volgende eigenschappen:
- analytics
- bedrijfsregels
- customer intelligence
- datakwaliteit
- decision management
- high availability
- IFRS
- IoT
- real-time
- real-time analytics
Ben je benieuwd naar alle features (100+) van SAS Intelligent Decisioning? Download hier direct onze BI & Analytics Guide™ 2025.



Wat is SAS Web Server?
Andere namen waaronder dit softwareproduct bekend staat: SAS Web Application Server
Hieronder beschrijven we SAS Web Server, inclusief de kenmerken en eventuele gerelateerde producten. Dit product / deze groep producten kenmerkt zich onder andere door de volgende eigenschappen:
- authenticatie
- java
- MDX
- REST API’s
- Unix
- web authenticatie
- web server
- web services
- Windows
- XML
Ben je nieuwsgierig naar alle eigenschappen (100+) van SAS Web Server? Bestel dan hier de BI & Analytics Guide™ 2025.



Wat is SAS Data Loader?
In deze sectie beschrijven we de belangrijkste features van SAS Data Loader, inclusief de kenmerken en eventuele gerelateerde producten. Dit product / deze groep producten kenmerkt zich onder andere door de volgende functionaliteiten:
- analytics
- big data
- connectiviteit
- data-integratie
- datakwaliteit
- datapreparatie
- Hadoop Hive
- Kerberos
- open source
- self-service data preparation
Ben je benieuwd naar alle eigenschappen (100+) van SAS Data Loader? Download dan hier onze BI & Analytics Guide™ 2025.



Wat is SAS OLAP Server?
Hieronder portretteren we SAS OLAP Server, inclusief de kenmerken en eventuele gerelateerde producten. Het product SAS OLAP Server kenmerkt zich onder andere door de volgende features:
- besturingssystemen
- data-analyse
- datakwaliteit
- java
- kubus
- MDX
- natural language
- OLAP
- OLAP kubussen
- Solaris
Ben je nieuwsgierig naar alle features (100+) van SAS OLAP Server? Bestel dan hier de BI & Analytics Guide™ 2025.



Wat is SAS LASR Analytic Server?
In dit deel geven we een beschrijving van SAS LASR Analytic Server, inclusief de kenmerken en eventuele gerelateerde producten. Het product SAS LASR Analytic Server kenmerkt zich onder andere door de volgende functionaliteiten:
- analytics
- big data
- CAS
- data-analyse
- distributed computing
- in-memory
- Linux
- OLAP
- parallel processing
- visual analytics
Ben je benieuwd naar alle functionaliteiten (100+) van SAS LASR Analytic Server? Bestel dan hier de BI & Analytics Guide™ 2025.



Wat is SAS Web Analytics?
In deze paragraaf beschrijven we de belangrijkste features van SAS Web Analytics, inclusief de kenmerken en eventuele gerelateerde producten. Het product SAS Web Analytics kenmerkt zich onder andere door de volgende functionaliteiten:
- analytics
- artificial intelligence
- business intelligence
- dashboards
- data-analyse
- datamanagement
- rapporten
- REST API’s
- visual analytics
- web analytics
Ben je benieuwd naar alle features (100+) van SAS Web Analytics? Download dan hier onze BI & Analytics Guide™ 2025.



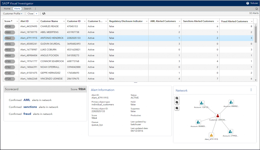
Wat is SAS Visual Investigator?
Hieronder geven we een beschrijving van SAS Visual Investigator, inclusief de kenmerken en eventuele gerelateerde producten. SAS Visual Investigator kenmerkt zich onder andere door de volgende features:
- analytics
- data-analyse
- data-integratie
- datahub
- fraud analytics
- fraud detection
- Linux
- ongestructureerde data
- predictive models
- visual analytics
Ben je benieuwd naar alle features (100+) van SAS Visual Investigator? Bestel dan hier de BI & Analytics Guide™ 2025.



Wat is SAS OLAP Cube Studio?
Onder deze kop geven we een beschrijving van SAS OLAP Cube Studio, inclusief de kenmerken en eventuele gerelateerde producten. Dit product / deze groep producten kenmerkt zich onder andere door de volgende functionaliteiten:
- analytics
- business intelligence
- data-analyse
- data-integratie
- kubus
- Microsoft Excel
- OLAP
- OLAP kubussen
- repository
Ben je benieuwd naar alle functionaliteiten (100+) van SAS OLAP Cube Studio? Download dan hier onze BI & Analytics Guide™ 2025.



Wat is SAS Real-time Decision Manager?
In deze paragraaf beschrijven we SAS Real-time Decision Manager, inclusief de kenmerken en eventuele gerelateerde producten. Het product SAS Real-time Decision Manager kenmerkt zich onder andere door de volgende features:
- Amazon Web Services
- analytics
- customer intelligence
- decision flow
- decision logic
- decision management
- IFRS
- load balancing
- real-time
- web services
Ben je nu nieuwsgierig geworden naar alle features (100+) van SAS Real-time Decision Manager? Bestel dan hier de BI & Analytics Guide™ 2025.



Wat is SAS Forecasting?
In dit deel beschrijven we SAS Forecasting, inclusief de kenmerken en eventuele gerelateerde producten. Deze productgroep bestaat uit SAS Forecast Server, SAS Visual Forecasting, SAS Forecast Studio, SAS Forecast Analyst Workbench en SAS High-Performance Forecasting. Dit product / deze groep producten kenmerkt zich onder andere door de volgende functionaliteiten:
- algoritmes
- analytics
- energie forecasting
- forecasting
- forecast server
- machine learning
- open source
- Python
- R
- tijdreeks
Ben je nieuwsgierig naar alle functionaliteiten (100+) van SAS Forecasting? Download dan hier onze BI & Analytics Guide™ 2025.



Wat is SAS Forecast Server?
In deze sectie beschrijven we SAS Forecast Server, inclusief de kenmerken en eventuele gerelateerde producten. Dit product / deze groep producten kenmerkt zich onder andere door de volgende features:
- algoritmes
- analytics
- forecasting
- forecast server
- java
- open source
- Python
- R
- tijdreeks
- tijdreeksanalyse
Wil je alles weten over alle features (100+) van SAS Forecast Server? Download dan hier onze BI & Analytics Guide™ 2025.



Wat is SAS Visual Forecasting?
In deze sectie portretteren we SAS Visual Forecasting, inclusief de kenmerken en eventuele gerelateerde producten. Dit product / deze groep producten kenmerkt zich onder andere door de volgende features:
- algoritmes
- analytics
- CAS
- forecasting
- forecast server
- open source
- Python
- R
- tijdreeks
- visual analytics
Ben je nu nieuwsgierig geworden naar alle functionaliteiten (100+) van SAS Visual Forecasting? Download dan hier onze BI & Analytics Guide™ 2025.



Wat is SAS Forecast Studio?
In dit deel geven we een beschrijving van SAS Forecast Studio, inclusief de kenmerken en eventuele gerelateerde producten. Dit product / deze groep producten kenmerkt zich onder andere door de volgende features:
- algoritmes
- analytics
- business intelligence
- datamining
- deep learning
- forecasting
- forecast server
- open source
- Python
- tijdreeks
Ben je benieuwd naar alle functionaliteiten (100+) van SAS Forecast Studio? Download dan hier onze BI & Analytics Guide™ 2025.



Wat is SAS Forecast Analyst Workbench?
In deze paragraaf beschrijven we SAS Forecast Analyst Workbench, inclusief de kenmerken en eventuele gerelateerde producten. Dit product / deze groep producten kenmerkt zich onder andere door de volgende features:
- analytics
- data-analyse
- forecasting
- fraud framework
- rapporten
- visual analytics
Ben je nu nieuwsgierig geworden naar alle functionaliteiten (100+) van SAS Forecast Analyst Workbench? Download hier direct onze BI & Analytics Guide™ 2025.



Wat is SAS High-Performance Forecasting?
In deze sectie geven we een beschrijving van SAS High-Performance Forecasting, inclusief de kenmerken en eventuele gerelateerde producten. Het product SAS High-Performance Forecasting kenmerkt zich onder andere door de volgende eigenschappen:
- analytics
- data-analyse
- datamining
- forecasting
- forecast server
- high-performance analytics
- ODS
- text mining
- tijdreeks
- tijdreeksanalyse
Ben je nu nieuwsgierig geworden naar alle functionaliteiten (100+) van SAS High-Performance Forecasting? Bestel dan hier de BI & Analytics Guide™ 2025.



Wat is SAS Marketing Automation?
Onder deze kop geven we een beschrijving van SAS Marketing Automation, inclusief de kenmerken en eventuele gerelateerde producten. Dit product / deze groep producten kenmerkt zich onder andere door de volgende functionaliteiten:
- analytics
- bedrijfsregels
- customer intelligence
- datamanagement
- rapporten
- SaaS
- Salesforce
- Windows
Ben je nieuwsgierig naar alle eigenschappen (100+) van SAS Marketing Automation? Open dan hier de BI & Analytics Guide™ 2025.



Wat is SAS Master Data Management?
Andere namen waaronder dit softwareproduct bekend staat: SAS MDM
In deze paragraaf geven we een beschrijving van SAS Master Data Management, inclusief de kenmerken en eventuele gerelateerde producten. Dit product / deze groep producten kenmerkt zich onder andere door de volgende eigenschappen:
- analytics
- analytics platform
- big data
- data-integratie
- data governance
- datakwaliteit
- datamanagement
- MDM
- MongoDB
- SQL
Ben je benieuwd naar alle features (100+) van SAS Master Data Management? Download hier direct onze BI & Analytics Guide™ 2025.



Wat is SAS Energy Forecasting?
In deze paragraaf geven we een beschrijving van SAS Energy Forecasting, inclusief de kenmerken en eventuele gerelateerde producten. Dit product / deze groep producten kenmerkt zich onder andere door de volgende eigenschappen:
- analytics
- analytics hub
- data-analyse
- datamanagement
- energie forecasting
- event stream
- forecasting
- forecast server
- stream processing
- visual analytics
Wil je alles weten over alle karakteristieken (100+) van SAS Energy Forecasting? Download dan hier onze BI & Analytics Guide™ 2025.



Wat is SAS Data Preparation?
In deze paragraaf geven we een beschrijving van SAS Data Preparation, inclusief de kenmerken en eventuele gerelateerde producten. Dit product / deze groep producten kenmerkt zich onder andere door de volgende features:
- analytics
- data-analyse
- data discovery
- datakwaliteit
- datamanagement
- datapreparatie
- machine learning
- rapporten
- self-service data preparation
- visual analytics
Ben je benieuwd naar alle eigenschappen (100+) van SAS Data Preparation? Download hier direct onze BI & Analytics Guide™ 2025.



Wat is SAS OLAP Cubes?
In deze paragraaf beschrijven we SAS OLAP Cubes, inclusief de kenmerken en eventuele gerelateerde producten. De SAS OLAP Cubes-software kenmerkt zich onder andere door de volgende eigenschappen:
- datakwaliteit
- datawarehousing
- Esri
- kubus
- MOLAP
- OLAP
- OLAP kubussen
- performance optimalisatie
- SQL
- starschema
Ben je benieuwd naar alle functionaliteiten (100+) van SAS OLAP Cubes? Download hier direct onze BI & Analytics Guide™ 2025.



Wat is SAS Data Surveyor?
In deze sectie geven we een beschrijving van SAS Data Surveyor, inclusief de kenmerken en eventuele gerelateerde producten. Deze productgroep bestaat uit SAS Data Surveyor SAP. Dit product / deze groep producten kenmerkt zich onder andere door de volgende eigenschappen:
- ABAP
- analytics
- data-integratie
- datamanagement
- datareplicatie
- rapporten
- Salesforce
- visual analytics
- web analytics
- Windows
Ben je benieuwd naar alle eigenschappen (100+) van SAS Data Surveyor? Bestel dan hier de BI & Analytics Guide™ 2025.



Wat is SAS Data Surveyor SAP?
In deze paragraaf geven we een beschrijving van SAS Data Surveyor SAP, inclusief de kenmerken en eventuele gerelateerde producten. Het product SAS Data Surveyor SAP kenmerkt zich onder andere door de volgende functionaliteiten:
- analytics
- besturingssystemen
- BI infrastructuur
- data-analyse
- data-integratie
- data discovery
- infrastructuur
- visual analytics
- Windows
Ben je benieuwd naar alle eigenschappen (100+) van SAS Data Surveyor SAP? Download dan hier onze BI & Analytics Guide™ 2025.



Wat is Information Map Studio?
In deze paragraaf geven we een beschrijving van Information Map Studio, inclusief de kenmerken en eventuele gerelateerde producten. Information Map Studio kenmerkt zich onder andere door de volgende features:
- besturingssystemen
- business intelligence
- java
- kubus
- MDM
- OLAP
- R
- repository
- Windows
Wil je alles weten over alle features (100+) van Information Map Studio? Open dan hier de BI & Analytics Guide™ 2025.



Wat is SAS Information Delivery Portal?
In deze paragraaf beschrijven we de belangrijkste features van SAS Information Delivery Portal, inclusief de kenmerken en eventuele gerelateerde producten. De SAS Information Delivery Portal-software kenmerkt zich onder andere door de volgende features:
- authenticatie
- business intelligence
- dashboards
- infrastructuur
- java
- notificaties
- repository
- SDK
Ben je nieuwsgierig naar alle karakteristieken (100+) van SAS Information Delivery Portal? Download dan hier onze BI & Analytics Guide™ 2025.



Wat is SAS Asset Performance Analytics?
Onder deze kop geven we een beschrijving van SAS Asset Performance Analytics, inclusief de kenmerken en eventuele gerelateerde producten. Dit product / deze groep producten kenmerkt zich onder andere door de volgende features:
- analytics
- asset performance analytics
- data-analyse
- high-performance analytics
- infrastructuur
- performance analytics
- performance management
- quality analytics
- sensor data
- visual analytics
Wil je alles weten over alle functionaliteiten (100+) van SAS Asset Performance Analytics? Download dan hier onze BI & Analytics Guide™ 2025.



Wat is SAS Fraud Framework?
In deze paragraaf beschrijven we SAS Fraud Framework, inclusief de kenmerken en eventuele gerelateerde producten. Dit product / deze groep producten kenmerkt zich onder andere door de volgende features:
- analytics
- bedrijfsregels
- data-analyse
- data-integratie
- fraud analytics
- fraud detection
- fraud framework
- netwerkanalyse
- sociale netwerkanalyse
- text mining
Wil je alles weten over alle functionaliteiten (100+) van SAS Fraud Framework? Download dan hier onze BI & Analytics Guide™ 2025.



Wat is SAS Deep Learning?
In deze sectie portretteren we SAS Deep Learning, inclusief de kenmerken en eventuele gerelateerde producten. SAS Deep Learning kenmerkt zich onder andere door de volgende features:
- CAS
- computer vision
- datamining
- deep learning
- deep learning models
- machine learning
- neuraal netwerk
- neurale netwerk modellen
- Python
- visuele datamining
Wil je alles weten over alle functionaliteiten (100+) van SAS Deep Learning? Open dan hier de BI & Analytics Guide™ 2025.



Wat is SAS Office Analytics?
In dit deel geven we een beschrijving van SAS Office Analytics, inclusief de kenmerken en eventuele gerelateerde producten. De SAS Office Analytics-software kenmerkt zich onder andere door de volgende features:
- analytics
- data-analyse
- datamanagement
- guided analysis
- Microsoft 365
- Microsoft Office
- rapporten
- Sharepoint
- visual analytics
- Windows
Ben je benieuwd naar alle functionaliteiten (100+) van SAS Office Analytics? Bestel dan hier de BI & Analytics Guide™ 2025.



Wat is SAS Risk Modeling?
Onder deze kop beschrijven we de belangrijkste features van SAS Risk Modeling, inclusief de kenmerken en eventuele gerelateerde producten. Het product SAS Risk Modeling kenmerkt zich onder andere door de volgende functionaliteiten:
- analytics
- bedrijfsregels
- CAS
- datapreparatie
- IFRS
- in-memory
- Linux
- risicomodellering
- Teradata
- Windows
Wil je alles weten over alle karakteristieken (100+) van SAS Risk Modeling? Bestel dan hier de BI & Analytics Guide™ 2025.



Wat is SAS Data Explorer?
Onder deze kop geven we een beschrijving van SAS Data Explorer, inclusief de kenmerken en eventuele gerelateerde producten. Dit product / deze groep producten kenmerkt zich onder andere door de volgende functionaliteiten:
- analytics
- CAS
- data-analyse
- data discovery
- datapreparatie
- exploratory data analysis
- in-memory
- rapporten
- self-service data preparation
- Windows
Wil je alles weten over alle features (100+) van SAS Data Explorer? Open dan hier de BI & Analytics Guide™ 2025.



Wat is SAS Analytics Platform?
Onder deze kop geven we een beschrijving van SAS Analytics Platform, inclusief de kenmerken en eventuele gerelateerde producten. De SAS Analytics Platform-software kenmerkt zich onder andere door de volgende eigenschappen:
- analytics
- analytics platform
- business intelligence
- data-analyse
- datamanagement
- data science
- infrastructuur
- machine learning
- predictive analytics
- visual analytics
Ben je nieuwsgierig naar alle features (100+) van SAS Analytics Platform? Open dan hier de BI & Analytics Guide™ 2025.



Wat is SAS Data Science?
In deze paragraaf portretteren we SAS Data Science, inclusief de kenmerken en eventuele gerelateerde producten. De SAS Data Science-software kenmerkt zich onder andere door de volgende features:
- advanced analytics
- analytics
- artificial intelligence
- data-analyse
- data science
- deep learning
- machine learning
- predictive models
- Python
- R
Ben je nu nieuwsgierig geworden naar alle karakteristieken (100+) van SAS Data Science? Open dan hier de BI & Analytics Guide™ 2025.



Wat is SAS Text Analytics?
Hieronder beschrijven we de belangrijkste features van SAS Text Analytics, inclusief de kenmerken en eventuele gerelateerde producten. SAS Text Analytics kenmerkt zich onder andere door de volgende features:
- analytics
- data-analyse
- machine learning
- natural language
- natural language processing
- tekstanalyse
- text analytics
- text mining
- visual analytics
- visual text analytics
Ben je nieuwsgierig naar alle karakteristieken (100+) van SAS Text Analytics? Download dan hier onze BI & Analytics Guide™ 2025.



Wat is SAS ETL Studio?
Hieronder beschrijven we SAS ETL Studio, inclusief de kenmerken en eventuele gerelateerde producten. Het product SAS ETL Studio kenmerkt zich onder andere door de volgende features:
- analytics
- analytics platform
- authenticatie
- data-integratie
- datakwaliteit
- datamart
- dimensietabellen
- java
- rapporten
- repository
Ben je nieuwsgierig naar alle karakteristieken (100+) van SAS ETL Studio? Open dan hier de BI & Analytics Guide™ 2025.



Wat is SAS Data Governance?
In deze sectie geven we een beschrijving van SAS Data Governance, inclusief de kenmerken en eventuele gerelateerde producten. De SAS Data Governance-software kenmerkt zich onder andere door de volgende eigenschappen:
- analytics
- artificial intelligence
- data governance
- datamanagement
- infrastructuur
Wil je alles weten over alle functionaliteiten (100+) van SAS Data Governance? Open dan hier de BI & Analytics Guide™ 2025.



Wat is SAS Visual Data Discovery?
In deze paragraaf beschrijven we de belangrijkste features van SAS Visual Data Discovery, inclusief de kenmerken en eventuele gerelateerde producten. Het product SAS Visual Data Discovery kenmerkt zich onder andere door de volgende eigenschappen:
- analytics
- data-analyse
- data discovery
- datamining
- datavisualisatie
- R
- rapporten
- visual analytics
- visuele datamining
- Windows
Wil je alles weten over alle karakteristieken (100+) van SAS Visual Data Discovery? Bestel dan hier de BI & Analytics Guide™ 2025.



Wat is SAS Sentiment Analysis Studio?
Hieronder beschrijven we de belangrijkste features van SAS Sentiment Analysis Studio, inclusief de kenmerken en eventuele gerelateerde producten. Het product SAS Sentiment Analysis Studio kenmerkt zich onder andere door de volgende functionaliteiten:
- analytics
- Android
- data-analyse
- event stream
- sentimentanalyse
- stream processing
- tekstanalyse
- text analytics
- visual text analytics
- XML
Wil je alles weten over alle karakteristieken (100+) van SAS Sentiment Analysis Studio? Download hier direct onze BI & Analytics Guide™ 2025.



Wat is SAS Advanced Analytics?
Onder deze kop portretteren we SAS Advanced Analytics, inclusief de kenmerken en eventuele gerelateerde producten. Dit product / deze groep producten kenmerkt zich onder andere door de volgende eigenschappen:
- advanced analytics
- analytics
- data-analyse
- datamanagement
- datamining
- data science
- machine learning
- predictive analytics
- predictive modeling
- statistische analyse
Ben je nieuwsgierig naar alle features (100+) van SAS Advanced Analytics? Bestel dan hier de BI & Analytics Guide™ 2025.



Wat is SAS Production Quality Analytics?
Hieronder beschrijven we SAS Production Quality Analytics, inclusief de kenmerken en eventuele gerelateerde producten. SAS Production Quality Analytics kenmerkt zich onder andere door de volgende functionaliteiten:
- analytics
- asset performance analytics
- data-analyse
- data-integratie
- IoT
- KPI’s
- predictive modeling
- production quality analytics
- quality analytics
- streaming
Wil je alles weten over alle eigenschappen (100+) van SAS Production Quality Analytics? Bestel dan hier de BI & Analytics Guide™ 2025.



Wat is SAS Big Data?
In deze sectie beschrijven we de belangrijkste features van SAS Big Data, inclusief de kenmerken en eventuele gerelateerde producten. Dit product / deze groep producten kenmerkt zich onder andere door de volgende functionaliteiten:
- advanced analytics
- analytics
- big data
- big data analytics
- data-analyse
- datamanagement
- data science
- forecasting
- R
- statistische analyse
Ben je nu nieuwsgierig geworden naar alle features (100+) van SAS Big Data? Open dan hier de BI & Analytics Guide™ 2025.



Wat is SAS Banking Analytics?
Onder deze kop beschrijven we SAS Banking Analytics, inclusief de kenmerken en eventuele gerelateerde producten. Dit product / deze groep producten kenmerkt zich onder andere door de volgende eigenschappen:
- analytics
- banking analytics
- customer analytics
- data-analyse
- fraud detection
- machine learning
- rapporten
- real-time
- real-time analytics
- Windows
Ben je benieuwd naar alle features (100+) van SAS Banking Analytics? Open dan hier de BI & Analytics Guide™ 2025.



Wat is SAS Business Intelligence Platform?
In deze sectie beschrijven we SAS Business Intelligence Platform, inclusief de kenmerken en eventuele gerelateerde producten. Dit product / deze groep producten kenmerkt zich onder andere door de volgende features:
- analytics
- artificial intelligence
- augmented analytics
- bedrijfsregels
- business intelligence
- business intelligence platform
- data-analyse
- infrastructuur
- machine learning
- rapporten
Wil je alles weten over alle karakteristieken (100+) van SAS Business Intelligence Platform? Open dan hier de BI & Analytics Guide™ 2025.



Wat is SAS Data Integration Server?
In dit deel geven we een beschrijving van SAS Data Integration Server, inclusief de kenmerken en eventuele gerelateerde producten. Dit product / deze groep producten kenmerkt zich onder andere door de volgende eigenschappen:
- analytics
- connectiviteit
- data-integratie
- datakwaliteit
- datamanagement
- datawarehousing
- infrastructuur
- Linux
- rapporten
- schaalbaarheid
Ben je benieuwd naar alle karakteristieken (100+) van SAS Data Integration Server? Bestel dan hier de BI & Analytics Guide™ 2025.



Wat is SAS Data Warehouse?
Onder deze kop portretteren we SAS Data Warehouse, inclusief de kenmerken en eventuele gerelateerde producten. De SAS Data Warehouse-software kenmerkt zich onder andere door de volgende functionaliteiten:
- analytics
- big data
- data-analyse
- datamanagement
- datamart
- datapreparatie
- datawarehousing
- rapporten
- starschema
- statistische analyse
Ben je benieuwd naar alle karakteristieken (100+) van SAS Data Warehouse? Open dan hier de BI & Analytics Guide™ 2025.



Wat is SAS Machine Learning?
In dit deel geven we een beschrijving van SAS Machine Learning, inclusief de kenmerken en eventuele gerelateerde producten. De SAS Machine Learning-software kenmerkt zich onder andere door de volgende eigenschappen:
- algoritmes
- analytics
- datamining
- deep learning
- deep learning programming
- machine learning
- machine learning modellen
- open source
- Python
- visuele datamining
Ben je nieuwsgierig naar alle features (100+) van SAS Machine Learning? Download hier direct onze BI & Analytics Guide™ 2025.



Wat is SAS Predictive Analytics?
Onder deze kop geven we een beschrijving van SAS Predictive Analytics, inclusief de kenmerken en eventuele gerelateerde producten. De SAS Predictive Analytics-software kenmerkt zich onder andere door de volgende eigenschappen:
- advanced analytics
- algoritmes
- analytics
- big data
- data-analyse
- logistische regressie
- machine learning
- predictive analytics
- predictive modeling
- predictive models
Ben je nieuwsgierig naar alle karakteristieken (100+) van SAS Predictive Analytics? Download dan hier onze BI & Analytics Guide™ 2025.



Wat is SAS Artificial Intelligence?
In deze paragraaf geven we een beschrijving van SAS Artificial Intelligence, inclusief de kenmerken en eventuele gerelateerde producten. Dit product / deze groep producten kenmerkt zich onder andere door de volgende features:
- analytics
- artificial intelligence
- datakwaliteit
- datamanagement
- deep learning
- IoT
- machine learning
- natural language
- natural language processing
- SaaS
Ben je nieuwsgierig naar alle eigenschappen (100+) van SAS Artificial Intelligence? Open dan hier de BI & Analytics Guide™ 2025.



Wat is SAS Omnichannel Analytics?
In deze paragraaf geven we een beschrijving van SAS Omnichannel Analytics, inclusief de kenmerken en eventuele gerelateerde producten. Dit product / deze groep producten kenmerkt zich onder andere door de volgende eigenschappen:
- analytics
- artificial intelligence
- augmented reality
- customer intelligence
- Google Analytics
- marketing analytics
- omnichannel analytics
- real-time
- retail analytics
- retail omnichannel analytics
Ben je nu nieuwsgierig geworden naar alle functionaliteiten (100+) van SAS Omnichannel Analytics? Download dan hier onze BI & Analytics Guide™ 2025.



Wat is SAS Natural Language Processing?
In deze paragraaf beschrijven we de belangrijkste features van SAS Natural Language Processing, inclusief de kenmerken en eventuele gerelateerde producten. De SAS Natural Language Processing-software kenmerkt zich onder andere door de volgende features:
- analytics
- artificial intelligence
- conversationele AI
- data-analyse
- machine learning
- natural language
- natural language processing
- sentimentanalyse
- text analytics
- visual text analytics
Ben je benieuwd naar alle karakteristieken (100+) van SAS Natural Language Processing? Download dan hier onze BI & Analytics Guide™ 2025.



Wat is SAS Federal Data Management?
Onder deze kop beschrijven we de belangrijkste features van SAS Federal Data Management, inclusief de kenmerken en eventuele gerelateerde producten. Dit product / deze groep producten kenmerkt zich onder andere door de volgende features:
- analytics
- business intelligence
- data governance
- datamanagement
- visual analytics
Ben je nieuwsgierig naar alle functionaliteiten (100+) van SAS Federal Data Management? Bestel dan hier de BI & Analytics Guide™ 2025.



Wat is SAS Visual Data Governance?
Hieronder beschrijven we de belangrijkste features van SAS Visual Data Governance, inclusief de kenmerken en eventuele gerelateerde producten. Het product SAS Visual Data Governance kenmerkt zich onder andere door de volgende functionaliteiten:
- analytics
- caching
- data governance
- in-memory
- parallel processing
- performance optimalisatie
- visual analytics
Ben je benieuwd naar alle functionaliteiten (100+) van SAS Visual Data Governance? Bestel dan hier de BI & Analytics Guide™ 2025.



Recente innovaties van SAS Business Analytics-tools en de versiehistorie
Momenteel signaleren we bij SAS een negatieve ontwikkeling in relatie tot BI & Analytics-functionaliteit en de ondersteuning voor diverse platforms en databronnen. De laatste innovaties liggen op het terrein van data discovery > data-analyse > root cause analyse > causale routes, artificial intelligence > natural language processing > natural language search en artificial intelligence > data science > data science workflows.
Van SAS BI & Analytics hebben we de laatste versies bekeken van haar productportfolio. Hieronder zie je de opeenvolgende versies van de diverse BI & Analytics-producten van SAS:
- Dataflux: 6.2 0.1.2 0
- Dataflux Authentication Server: 4.1m1 4.1 m1 4.1 3.2 3.1 2.1
- Dataflux Data Management Server: 2.9 2.8 2.7 2.6 2.5
- Dataflux Data Management Studio: 2.9 2.7 2.6
- Information Map Studio: 4.4m2 4.4m1 4.31 4.4 4.2m2 4.2 3.1 2.1 1.0.1
- SAS Advanced Analytics: 2023
- SAS Analytics Platform: 1.5 1.3
- SAS Asset Performance Analytics: 6.3 6.1 4.3
- SAS BI Dashboard: 4.41 4.31 4.4 4.3 3.1
- SAS Business Analytics: 2024 86 9.4m7 9.4 ts1m8 9.4 9.3 9.1.3 5
- SAS Business Rules Manager: 3.3m1 3.3 3.2 3.1 1.2
- SAS Cloud Analytic Services: 3.5 3.3 3.2
- SAS Customer Analytics: 2016 5.5
- SAS Customer Intelligence: 6.6
- SAS Data Explorer: 2021.1 2021 2.5 2.2 2.1
- SAS Data Integration Studio: 2023 9.4 4.906 4.905 4.904 4.903 4.901 4.9 4.8 4.7m5 4.7 4.5 4.3 4.2 3.4 3.3
- SAS Data Loader: 3.1m1 3.1 2.4 2.3 2.2
- SAS Data Management: 2024
- SAS Data Preparation: 2.5 2.1
- SAS Data Quality: 9.47 3.4 3.3
- SAS Data Quality Server: 9.4m8 9.47 9.46 9.45 9.21 9.2 9.1
- SAS Data Surveyor: 5.4 5.3 5.1 4.3 4.2 4.1
- SAS Data Surveyor SAP: 5.2
- SAS Energy Forecasting: 9.4m3 4.3 4.1 3.2m1 3.2
- SAS Enterprise BI Server: 9.45 9.4 4.4
- SAS Enterprise Guide: 2024 8.4 8.3 8.2 8.1 7.15 7.13 7.12 7.11 7.1 6.1m1 6.1 4.305 4.3 4.2
- SAS Enterprise Miner: 2024 2023 15.3 15.2 15.1 14.3 14.2 13.2 13.1 12.3 12.1 7.1 6.2 5.3 5.2 5.1
- SAS ETL Studio: 9.1.3 3.3
- SAS Event Stream Processing: 2023.08 7.1 6.2 6.1 5.1 4.3 3.2
- SAS Federation Server: 9.43 4.5 4.4 4.2 4.1
- SAS Field Quality Analytics: 6.3
- SAS Forecast Analyst Workbench: 5.4m1 5.4 5.3 5.2 5.1
- SAS Forecast Server: 15.3 15.2 15.1 14.3 14.2 14.1 13.1 12.3 12.1 4.1 3.1
- SAS Forecast Studio: 15.3 15.2 14.2 9.1 4.1 1.2
- SAS Grid Manager: 9.4m3 9.4 m6 9.4
- SAS High-Performance Forecasting: 12.3 12.1 9.1 4.1 3.1 2.3 2.2
- SAS Information Delivery Portal: 9.44 9.42 9.41 9.1.3 4.31 4.4 4.3 4.2 2.0 1.1
- SAS Intelligent Decisioning: 5.4 5.3
- SAS LASR Analytic Server: 2.83 2.8 2.4 1.6
- SAS Marketing Automation: 6.6 6.5 6.4 6.3 5.1 4.4
- SAS Mobile BI: 8.15 8.2 8.1 7.33 7.32 7.31 7.21 7.20 7.3 7.1
- SAS OLAP Cube Studio: 9.1.3.108 4.4 4.2
- SAS OLAP Server: 9.4 9.1
- SAS Real-time Decision Manager: 6.6 6.5 6.4 6.3 5.41 5.3 5.1.1
- SAS Risk Modeling: 8.1
- SAS Sentiment Analysis Studio: 12.2.5 1.3
- SAS Text Miner: 2024 15.3 15.1 14.3 14.2 14.1 13.2 12.1 5.1 4.2 4.1 3.2 3.1
- SAS Visual Analytics: 2024 2023.06 2023.03 2021.2.1 2021 2020.1.5 2020 100 9.4 8.5 8.3 8.2 8.1 7.52 7.51 7.5 7.4 7.3 7.2 7.1 6.4 6.2
- SAS Visual Analytics App: 2022.10.0
- SAS Visual Analytics Designer: 7.51
- SAS Visual Analytics Hub: 7.5
- SAS Visual Forecasting: 2021.1.6 8.5 8.4 8.3 8.2
- SAS Visual Investigator: 10.8 10.7 10.6 10.5 10.3 10.2.2 10.2
- SAS Visual Statistics: 2021.1.2 2020.1.1 8.5 8.2 7.4
- SAS Visual Text Analytics: 2021.2 8.5 8.4 3.8
- SAS Viya: Juni 2024 Oktober 2023 Mei 2023 April 2023 2024 2023.07 2023.01 2022.11 2021.1.4 2020.1.3 2020.1 3.5 3.4
- SAS Web Analytics: 5.4 5.2 5.1 5.0
- SAS Web Report Studio: 4.31 4.4 4.3 4.2 3.1 2.1
- SAS Web Server: 9.47 9.46
- SAS/ACCESS: 9.4 9.2 9.0
Achter elk product staan de versienummers, de meest recente versies staan vooraan.
Wat zijn de licentiekosten van SAS Viya, SAS Visual Analytics en SAS Enterprise Guide?
Het is lastig om precies te bepalen wat een licentie van SAS Viya, SAS Visual Analytics en SAS Enterprise Guide kost omdat dit afhankelijk is van het land, het aantal gebruikers (of het aantal CPU’s bij server software), de connectoren naar databronnen en op welke moment in het jaar je een offerte aanvraagt. En voor het einde van een fiscaal kwartaal van SAS kun je mogelijk een behoorlijke korting tegemoet zien. Daarnaast is het tegenwoordig aan te raden om de software in de cloud te draaien, je betaalt voor het grootste deel dan alleen voor je verbruik. De aanschafkosten van SAS Viya, SAS Visual Analytics en SAS Enterprise Guide zijn misschien niet de allergrootste kostenpost, maar de onderhoudskosten en support keren wel elk jaar terug.
Wat maakt SAS BI & Analytics uniek?
In onze studie zien we dat SAS op het terrein van BI & Analytics software een aantal specifieke eigenschappen kent die het waard zijn om mee te wegen bij een toolselectie. Dit maakt SAS Business Analytics min of meer uniek: canonieke discriminantenanalyse, big data appliance, stream analytics, embedded artificial intelligence en deep learning pipelines.
De voor- en nadelen van SAS Business Analytics
Figuur 266: Word cloud van de ontwikkelde en minder ontwikkelde aspecten van SAS BI & Analytics
In de volgende secties beschrijven we alle voor- en nadelen van SAS BI & Analytics, SAS Viya, SAS Visual Analytics en SAS Enterprise Guide, et cetera. Deze zijn niet per se definitief want: SAS kan momenteel werken met partners aan het verder opbouwen van features die tegemoetkomen aan specifieke klantwensen (zoals ondersteuning voor Debian, gauge charts, OData, Trellis chart en SASL). Of een bepaalde feature is (nog) niet (goed) gedocumenteerd.
Jouw mening telt
Laat hier een review achter over SAS BI & Analytics. Je observaties kunnen dan mogelijk meegerekend gaan worden en bijdragen aan een betere, evenwichtige beoordeling van SAS Business Analytics.
1. SAS Artificial Intelligence
De leverancier SAS scoort in ons 100% leveranciersonafhankelijke BI & Analytics onderzoek uitstekend op het onderdeel ‘Artificial Intelligence’ (SAS komt in ons onderzoek op dit onderdeel naar voren als de absolute marktleider). De score bedraagt 100%. De volgende factoren hebben we laten meewegen: data science, algoritmes, natural language processing, lineaire regressie, bedrijfsregels, cognitive services en computer vision. We hebben daarbij de volgende vijf producten geanalyseerd: SAS Artificial Intelligence, SAS Machine Learning, SAS Analytics Platform, SAS Natural Language Processing en SAS Web Analytics. In totaal onderzochten we 181 criteria binnen deze sectie. Wil je je verder verdiepen in het onderwerp Artificial Intelligence? Download dan hier onze BI & Analytics Gids.
2. SAS Analytics
Het bedrijf scoort in ons objectieve BI & Analytics-onderzoek uitstekend op het thema ‘Analytics’ (SAS komt in ons onderzoek op dit onderdeel naar voren als de absolute marktleider), gegeven dat ze hierop 100% scoren. De volgende factoren hebben we laten meewegen: analytics platform, advanced analytics en geoanalytics. We hebben daarbij de volgende vijf producten onder de loep genomen: SAS Visual Forecasting, SAS Visual Data Governance, SAS Visual Statistics, SAS Visual Investigator en SAS Visual Data Discovery. In totaal onderzochten we 130 selectiecriteria binnen dit hoofdthema. Ben je enthousiast over het onderwerp Analytics? Download dan hier onze BI & Analytics Guide. Of zoek de verdieping in de volgende content:
3. SAS Decision Management
De leverancier SAS doet het, in vergelijking met andere leveranciers, in ons objectieve BI & Analytics-onderzoek uitstekend op het onderwerp ‘Decision Management’ (SAS komt in ons onderzoek op dit onderdeel naar voren als de absolute marktleider), gegeven dat ze hierop 100% scoren. De volgende factoren hebben we laten meewegen: decision support, decision intelligence, decision-making platform en decision optimization. In totaal onderzochten we 30 criteria binnen deze sectie. Ben je van plan om je verder te specialiseren in het onderwerp Decision Management? Download dan hier onze BI & Analytics Guide 2025.
4. SAS Mobile Business Intelligence
SAS doet het in ons 100% leveranciersonafhankelijke BI & Analytics onderzoek uitstekend op het onderwerp ‘Mobile Business Intelligence’, gegeven dat ze hierop 95% scoren. De volgende criteria zijn gehanteerd: Android, iPad en iPhone. In totaal onderzochten we 10 aspecten in deze categorie. Wil je meer te weten komen over het onderwerp Mobile Business Intelligence? Download dan hier onze BI & Analytics Guide. Of zoek de verdieping in de volgende content:
5. SAS BI Infrastructuur
SAS doet het, in vergelijking met andere leveranciers, in onze recent geactualiseerde, onafhankelijke BI & Analytics studie uitstekend op het onderwerp ‘BI Infrastructuur’. De score bedraagt 94%. De volgende factoren hebben we laten meewegen: infrastructuur, SDK, repository, embedded analytics, open source, web services en SaaS. In totaal onderzochten we 162 criteria in deze categorie. Ben je enthousiast over het onderwerp BI Infrastructuur? Download dan hier onze BI & Analytics Studie 2025.
6. SAS Data Governance
SAS scoort in ons 100% leveranciersonafhankelijke BI & Analytics onderzoek uitstekend op het onderdeel ‘Data Governance’, gegeven dat ze hierop 91% scoren. We hebben de volgende selectiecriteria gehanteerd: datamanagement, datakwaliteit, datacatalogus, gegevensversleuteling, data lineage en data acquisitie laag. We hebben daarbij de volgende drie producten bekeken: SAS Visual Data Governance, Dataflux en SAS Data Governance. In totaal onderzochten we 91 criteria binnen deze sectie. Wil je de diepte in met het onderwerp Data Governance? Download dan hier onze BI & Analytics Gids 2025. Of zoek de verdieping in de volgende content:
7. SAS Performance Optimalisatie
Het bedrijf doet het, in vergelijking met andere leveranciers, in ons 100% leveranciersonafhankelijke BI & Analytics onderzoek uitstekend op het thema ‘Performance Optimalisatie’. Het bedrijf scoort op dit onderwerp 90%. We hebben onder andere gekeken naar de volgende criteria: parallel processing, datapijplijnen, materialized views en cache settings. In totaal onderzochten we 29 features binnen deze discipline. Wil je meer te weten komen over het onderwerp Performance Optimalisatie? Download dan hier onze BI & Analytics Studie.
8. SAS Data Discovery
De leverancier SAS doet het in ons onderzoek uitstekend op het onderdeel ‘Data Discovery’ met een score van 86%. De volgende factoren hebben we laten meewegen: data-analyse, tijdreeks, datavisualisatie, notificaties, standaarddeviatie, datastorytelling en het delen van inzichten. We hebben daarbij de volgende twee producten geanalyseerd: SAS Visual Data Discovery en SAS Viya Visual Analytics. In totaal onderzochten we 402 criteria in deze categorie. Wil je je verder bekwamen in het onderwerp Data Discovery? Download dan hier onze BI & Analytics Guide. Of zoek de verdieping in de volgende content:
9. SAS Big Data
Het bedrijf doet het in ons actuele BI & Analytics-onderzoek uitstekend op het onderwerp ‘Big Data’, gegeven dat ze hierop 84% scoren. We hebben onder andere gekeken naar de volgende criteria: streaming, big data analytics, ongestructureerde data, sensors, data lakes, Blob opslag en sensor data. We hebben daarbij de volgende vier producten bekeken: SAS Data Loader, SAS Predictive Analytics, SAS Big Data en SAS Federation Server. In totaal onderzochten we 59 aspecten in deze categorie. Wil je je verder verdiepen in het onderwerp Big Data? Download dan hier onze BI & Analytics Studie.
10. SAS Dataconnectiviteit
SAS doet het in ons objectieve BI & Analytics-onderzoek goed op het onderdeel ‘Dataconnectiviteit’ met een score van 79%. We hebben onder andere gekeken naar de volgende criteria: ODBC, JSON en XML. In totaal onderzochten we 91 selectiecriteria binnen dit hoofdthema. Wil je je verder verdiepen in het onderwerp Dataconnectiviteit? Download dan hier onze BI & Analytics Gids.
11. SAS Business Intelligence
Het bedrijf scoort in ons 100% leveranciersonafhankelijke BI & Analytics onderzoek goed op het thema ‘Business Intelligence’ met een score van 78%. De volgende criteria zijn gehanteerd: rapporten, business intelligence platform, enterprise business intelligence en business process monitoring. We hebben daarbij de volgende vijf producten beoordeeld: SAS Business Analytics, SAS Federal Data Management, SAS Business Intelligence Platform, SAS Forecast Studio en SAS BI Dashboard. In totaal onderzochten we 73 selectiecriteria binnen dit hoofdthema. Ben je van plan om je verder te specialiseren in het onderwerp Business Intelligence? Download dan hier onze BI & Analytics Gids 2025.
12. SAS Data-integratie
De leverancier SAS scoort in ons onderzoek goed op het thema ‘Data-integratie’. De score bedraagt 77%. De volgende criteria zijn gehanteerd: datawarehousing, database-overschrijdende joins, data-integratietaken en Extract-Transform-Load. We hebben daarbij de volgende vijf producten beoordeeld: SAS Production Quality Analytics, SAS Data Management, SAS Data Integration, Dataflux en Dataflux Data Management Studio. In totaal onderzochten we 76 aspecten in deze categorie. Wil je meer te weten komen over het onderwerp Data-integratie? Download dan hier onze BI & Analytics Gids. Of zoek de verdieping in de volgende content:
13. SAS Real-time Analytics
De leverancier SAS doet het, in vergelijking met andere leveranciers, in ons 100% leveranciersonafhankelijke BI & Analytics onderzoek goed op het thema ‘Real-time Analytics’. De score bedraagt 72%. De volgende criteria zijn gehanteerd: real-time, real-time data en data ingestion. We hebben daarbij het volgende product onderzocht: SAS Banking Analytics. In totaal onderzochten we 19 criteria in deze categorie. Wil je je verder verdiepen in het onderwerp Real-time Analytics? Download dan hier onze BI & Analytics Guide 2025.
14. SAS Self-service BI
De leverancier SAS scoort in onze recent geactualiseerde, onafhankelijke BI & Analytics studie goed op het onderwerp ‘Self-service BI’. De score bedraagt 71%. We hebben de volgende selectiecriteria gehanteerd: self-service data preparation, self-service reporting, self-service analyse, self-service data discovery, self-service data analytics, self-service datavisualisatie en self-service data exploratie. In totaal onderzochten we 14 selectiecriteria binnen dit hoofdthema. Wil je de diepte in met het onderwerp Self-service BI? Download dan hier onze BI & Analytics Guide 2025. Of zoek de verdieping in de volgende content:
15. SAS Multidimensionale Modellen
SAS scoort in ons 100% leveranciersonafhankelijke BI & Analytics onderzoek goed op het onderwerp ‘Multidimensionale Modellen’. Het bedrijf scoort op dit onderwerp 64%. We hebben onder andere gekeken naar de volgende criteria: OLAP, kubus en MDX. In totaal onderzochten we 14 features binnen deze discipline. Wil je meer te weten komen over het onderwerp Multidimensionale Modellen? Download dan hier onze BI & Analytics Studie 2025.
Meer weten? Bestel dan hier de BI & Analytics Guide™ 2025
In welke sectoren is SAS BI & Analytics het meest actief?
In ons recent geactualiseerde, onafhankelijke BI & Analytics-onderzoek hebben we ook gekeken in welke sectoren een softwareleverancier zich zoal beweegt. Dit zijn de sectoren waar SAS het meest vaak wordt toegepast: automobielindustrie, mode en publieke sector.
SAS software wordt het meest gebruikt door…
De BI & Analytics-software van SAS wordt het vaakst genoemd in combinatie met de volgende functie: business analisten.
Opleidingen en trainingen SAS BI & Analytics
De docenten van Passionned Group geven diverse opleidingen en cursussen op het gebied van BI & Analytics maar kunnen ook specifieke SAS trainingen verzorgen, bijvoorbeeld als incompany. Bijvoorbeeld kun je denken aan de volgende software: SAS Viya, SAS Visual Analytics en SAS Enterprise Guide. Uiteraard wordt zo’n training omlijst met het gedachtegoed van de intelligente, datagedreven organisatie.
Finaal oordeel: SAS Business Analytics scoort uitstekend
SAS heeft een uitgebreid productportfolio waarmee het uitstekend scoort in ons BI & Analytics-onderzoek. SAS BI & Analytics innoveert (bij benadering) met een gemiddeld tempo van meer dan 15 features per jaar, is (vooralsnog) actief in relatief weinig sectoren en is het sterkst in artificial intelligence.
Over Passionned Group
Passionned Group specialiseert zich in 100% onafhankelijk BI & Analytics advies en de implementatie van BI & Analytics oplossingen. Onze ervaren BI & Analytics-specialisten helpen kleine en grotere organisaties om verder te gaan als intelligente, datagedreven organisatie.